About Me

I am a Master’s student at the Computer Vision Lab, Yonsei University, working on Neural Architecture Search (NAS), AutoML, and Model Efficiency.

My research focuses on designing and analyzing efficient vision models that achieve the best possible performance under computational and memory constraints, mainly through architecture search and progressive subnet design. I have developed and released an open-source AutoML library, taking responsibility for both the system implementation and user-facing documentation. Alongside my research, I have accumulated around three years of experience as a developer and research assistant, building a solid background as a full-stack engineer. Ultimately, I aim to bridge research and engineering to create smarter and more efficient AI systems that can be deployed in real-world environments. For more details, please check my CV and portfolio.


📚 Publications

Hyunju Lee, Youngmin Oh, Jeimin Jeon, Donghyeon Baek, and Bumsub Ham
IEEE/CVF Winter Conf. Applications of Computer Vision (WACV), Mar. 2026.
Youngmin Oh, Hyunju Lee, and Bumsub Ham
AAAI Conf. Artificial Intelligence (AAAI), Feb. 2025.


📖 Education

M.S. in Electrical and Electronic Engineering
Yonsei University, Computer Vision Lab.
GPA 4.21/4.30
Mar 2024 - Feb 2026

B.S. in Software Engineering
ChungAng University
GPA 4.09/4.50
Mar 2018 - Feb 2023

Undergraduate Research Internship, Image Lab.
ChungAng University
Jul 2020 - Sep 2020


💼 Experience

Reseach Assistant / Software Engineer
Document Research Lab, Digital Analysis Division (NFS)
Feb 2023 - Dec 2023

Blockchain Web3 Developer / Web Frontend Developer
Blockwave Labs.
Jan 2021 - Feb 2023


🖋️ Teaching

Teaching Assistant, Deep Learning Lab., Yonsei University
2024-01, 2025-01


🔥 Article

  • October 2023: Led the development of the Document Examiner Competency Assessment System jointly conducted by the National Court Administration and the National Forensic Service.
  • July 2022: Won the HackATOM Seoul Critics’ Awards – Interchain Award with the Multi Wallet Dashboard “MEPE” at HackATOM 2022, and presented at the Buidl Asia 2022 blockchain conference .
  • September 2021: Awarded 3rd place with the commercial real-estate chatbot and sublease platform “SpaceTalk” at PropTech in Campus SNU 2021, hosted by the Korea PropTech Forum and Seoul National University Graduate School of Environmental Studies.
  • September 2020: Received the Grand Prize (1st place) at the Chung-Ang University Da Vinci SW/AI Tech Fair 2020 PE Research Presentation Competition for work on lesion image processing .
  • November 2019: Received the Excellence Award at the Seoul Scholarship Foundation Public Talent Competition for a project on preventing solitary deaths.
  • September 2019: Won the Encouragement Award at the 2019 SKT NUGU Play Competition with “Mafia MC,” a voice-based Mafia game moderator service.


🧪 CV/ML/Research Projects

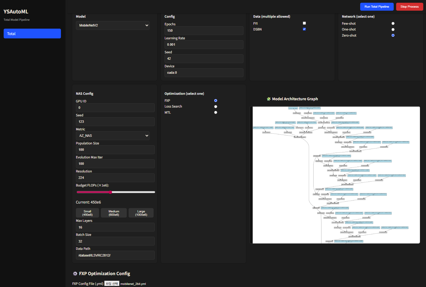
Yonsei AutoML Open Source Library
Yonsei University, Computer Vision Lab., Mar 2024 – Now


NFS Stamp Analysis Program
National Forensic Service (NFS), Feb 2023 – Jul 2023


Vocal Conversion Acoustic Machine Learning Module
CAU Capstone Design, Sep 2021 – Dec 2021


Hair Removal from Lesion Images Using GANs
CAU Image Lab, Jul 2020 – Aug 2020


🥽 VR Projects

Grad Escape (Unreal Engine VR Horror Escape Room Game)
CAU Virtual & Augmented Reality Course, Nov 2021 – Dec 2021


🛠️ Industrial Projects

OPICscript (service ended – see portfolio)
May 2023 - May 2025

Fooding (service ended – see portfolio)
Nov 2020 - Aug 2023


🎖 Honors and Awards

Evmos–Covalent DeFi Competition (2nd Place)
Dec 2022
HackATOM Seoul 2022 – Cosmos SDK Track (1st Place)
Jul 2022
HackATOM Seoul 2022 – Critics’ Awards: Interchain Award
Jul 2022
Academic Merit Scholarship, Chung-Ang University
2021-2
PropTech in Campus SNU 2021 (3rd Place)
Sep 2021
Chung-Ang University DaVinci SW/AI TECH FAIR 2020 – Best Research Presentation (1st Place)
Sep 2020
CAU × Korea Robotics Society Creative Convergence Design Competition – Robotics Society Award (1st Place)
Dec 2019
DaVinci SW Education Center Best Software Awards 2019 (2nd Place)
Nov 2019
Seoul Scholarship Foundation – Public Interest Talent Scholarship Excellence Award (2nd Place)
Nov 2019
SKT NUGU Play Contest 2019 – Honorable Mention (3rd Place)
Sep 2019
Always-on Project Competition – Excellence Award (2nd Place)
Nov 2018


🎯 Skill












💪 Leadership

Media Director, 1st School of Software Student Ambassador Group
School of Software, Chung-Ang University, 2019

Deputy Leader, Android Cell (CLUG)
Software Engineering Academic Club, Chung-Ang University, 2019

Vice President of the Student Council
Myeongji High School, Jul 2016 - Jul 2017


🚩 Volunteer

SID Passion Crew, PyeongChang 2018 Winter Olympics
Gangneung Hockey Centre, Sports Information Desk (GHC), Feb 2018